L’acteur majeur de la mobilité en France. Concevoir pour des millions d’usagers, un défi aussi passionnant qu’exigeant.
Product design, design d'interaction, design system
Micro-interactions
Les micro-interactions ne servent pas uniquement à guider : elles participent directement à la qualité perçue d’un produit. Sur SNCF Connect, j’ai voulu en faire un marqueur de désirabilité : des détails qui rendent l’interface plus vivante, plus soignée, et plus agréable à utiliser. Pour y parvenir, j’ai initié l’intégration de Rive.

gestion fine des Consentements
Pour SNCF Connect, le respect des réglementations en vigueur est un point d’honneur. Afin d’être plus transparents sur l’usage des données de géolocalisation, nous avons affiné le parcours de recueil du consentement.

69%
ont "Tout accepter"
25%
ont "Tout refuser"
Un mois après sa sortie, plus d'un million de décisions relatives au consentement à la géolocalisation ont été enregistrées.

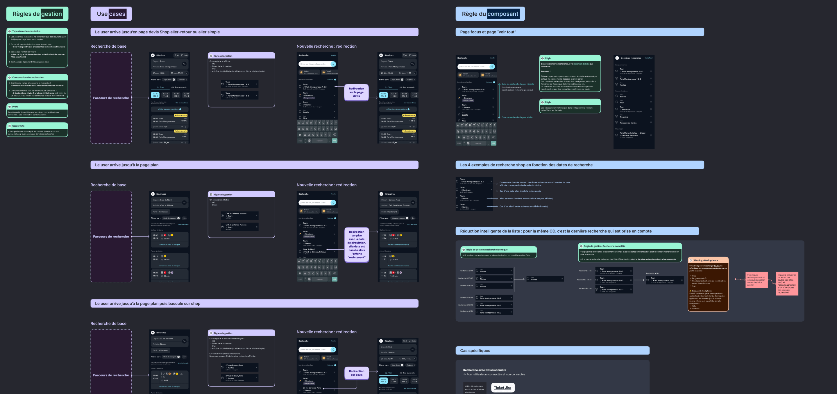
Recherche express
Faciliter la reprise d’une recherche en conservant les critères clés : horaires, origine, destination, compagnon de voyage, etc.

VISION DU COMPTE CLIENT
Après une étude approfondis et en collaboration avec l’équipe Vision, nous avons redéfinis l’essence du compte client.
